I just did a medium test, and this is pretty neat.
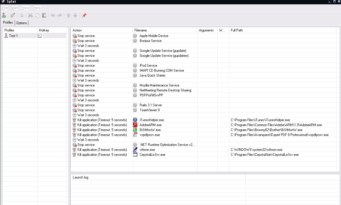
Skwire points to a 'new' class of software I'll call "go-away-ware". It's completely legit, but often not relevant, and in my case, gets in the way. In particular, on my machine, some combination of this stuff prevents my machine from shutting down. While I threw a few other things in the script "just for fun", the other half is stuff I tracked down months ago for being a pest during shutdown.

I tried it twice - it seems to work!
And I can easily see how if you do some other task, you'd want to load up some x programs, all in a row, then when you are done, close them all back away again.
Tip: When you make your profile, close Splat then maybe re-open it. It seems to "lock in" the profile. The first time I tried this, my profile disappeared from the active window (though it was saved in the data folder.)