6676
General Software Discussion / Re: slideshow to dvd making
« Last post by Carol Haynes on January 04, 2006, 10:50 AM »You need to load "Nero Burning Rom" from the start menu - forget using Nero Quick Start (the sort of task orientated interface).
You should get something like this:

Select DVD Video on the left and use the Label Tab to give the disc a short name:

This brings up a template in which you can drag the VIDEO_TS to the root of this and it will add all your video files:

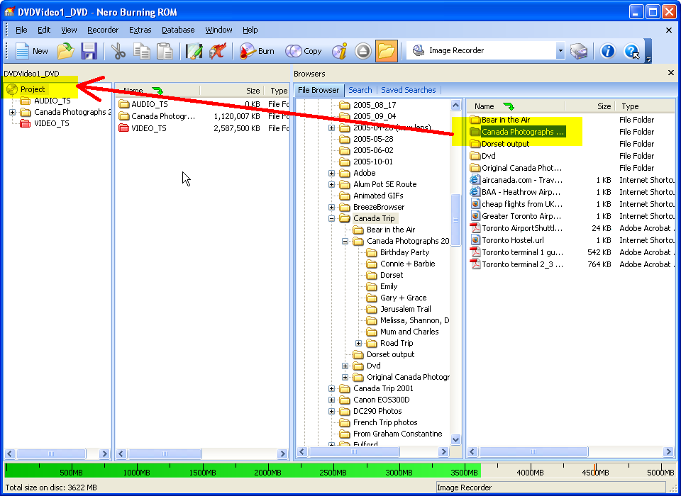
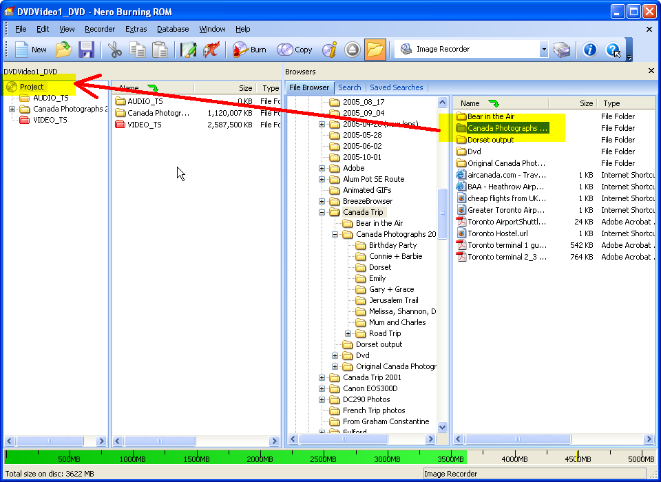
Now drag you folder of JPEGs to the root folder and it should create a folder with all the JPEGs in it:

Now burn the project and you should have a DVD-VIDEO with a folder of photos on it too. Here is the file structure of the disc I burned by this method:

The DVD works fine (using Intervideo WinDVD7 on the computer, I haven't actually burned a physical disc, just an image which I mounted in Nero DriveImage), and the photos are all there (even in the folder hieracrchy) and can be viewed by 'Exploring' the DVD on the computer.
You should get something like this:
Select DVD Video on the left and use the Label Tab to give the disc a short name:
This brings up a template in which you can drag the VIDEO_TS to the root of this and it will add all your video files:
Now drag you folder of JPEGs to the root folder and it should create a folder with all the JPEGs in it:
Now burn the project and you should have a DVD-VIDEO with a folder of photos on it too. Here is the file structure of the disc I burned by this method:
The DVD works fine (using Intervideo WinDVD7 on the computer, I haven't actually burned a physical disc, just an image which I mounted in Nero DriveImage), and the photos are all there (even in the folder hieracrchy) and can be viewed by 'Exploring' the DVD on the computer.

Recent Posts
Burn the DVD to disc