So I was planning on trying something new in the way of a development project. This required installing an updated SDK and a few other add-ons for MSVS2008 which I've been using since I got bit by the lack of DPIAware support in MSVS2005 a while back. Simple enough... Right? No.
First I decided to try winging the VS08 SDK7 integration, because I didn't notice the tool for that/was in a hurry/have gotten away with this sort of behavior in the past. This of course went badly... Very badly... *Sigh*
So I uninstall MSVS2005 Pro, MSVS2008 Pro, and MSVS 2010 Pro in their entirety ... To make sure I've no remnants of the muckings about I'd made of them earlier. This is close to 20GB of drive i/o because I also had all three copies of the MSDN Library installed (one for each). But that shouldn't be a problem... Right? Wrong.
The uninstall went fine, the reinstall however got as far as doing the service packs and updates for 2008, before one of the "Sanity Check" reboots I did started to take a bit longer than usual... During POST.
Click...
Click...
Click...
Shit.
2 outta 3 ain't bad

Is
not what I wanted to hear from the RAID controller. But I was rather expecting it after the POST's rather odd almost 3 minute preamble. However, at least with RAID 5, 2 outta 3 really isn't that bad ... Assuming I could get a replacement installed in a timely (NOW!!!) fashion.
I went to Staples, and they had nothing.
I went to Office Depot, and they had nothing.
I went to Radio Shack (hay it was there), and they had nothing.
At this point I'm weighing the odds in my head between ordering something...and 40hz's commentary in other threads about the tendency of drives to occasionally blow in sets. So...
I went to BestBuy (which I hate) and they had 1 320GB WD blue drive in the whole friggin store. I wanted black. But I was out of options...and at least it wasn't green. I hate the green ones - they're not ripe yet... - Prius' are green e.g. green means slow. God awful slow. There is nothing I hate more than slow.
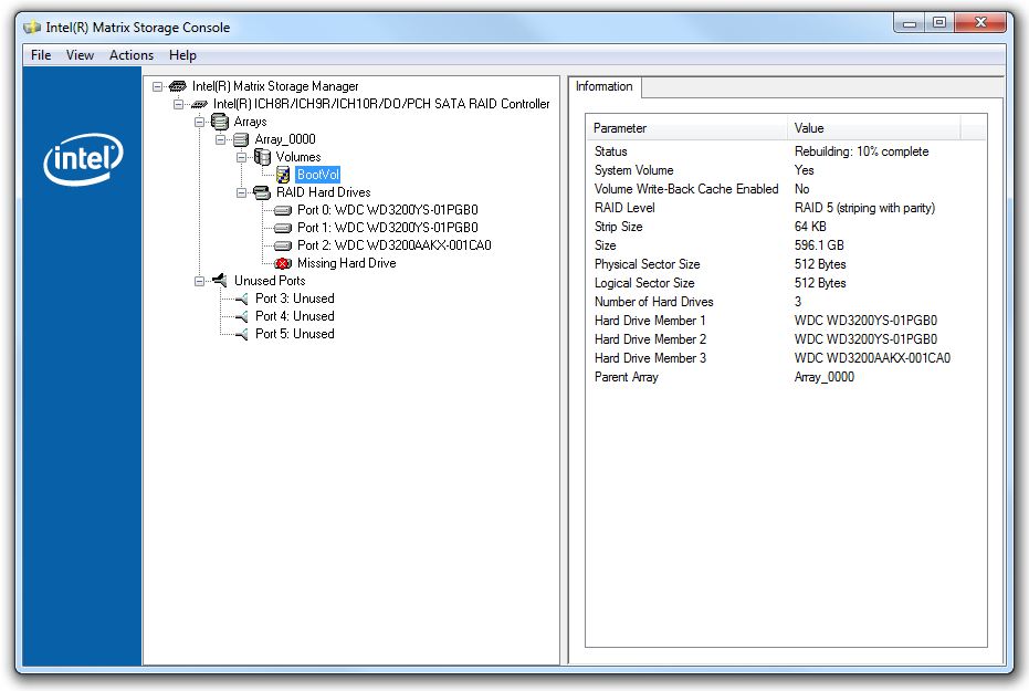
I'm now waiting to see if/how well the RAID rebuild will go:

Yes port 2 is the new arrival ... They used to all match.
I don't have an ending for this, so I'll just take a small bow. <-George Carlin)