topbanner_forum
  *

avatar image

Welcome, Guest. Please login or register.
Did you miss your activation email?

Login with username, password and session length
  • Wednesday January 28, 2026, 11:42 pm
  • Proudly celebrating 15+ years online.
  • Donate now to become a lifetime supporting member of the site and get a non-expiring license key for all of our programs.
  • donate

Last post Author Topic: NANY 2015 Release - Splat (Simple Program Launching and Termination)  (Read 244942 times)

skwire

  • Global Moderator
  • Joined in 2005
  • *****
  • Posts: 5,296
    • View Profile
    • Donate to Member
NANY 2015 Entry Information

Application Name Splat (Simple Program Launching and Termination)
Supported OSes Windows 7.  Might work, but not tested on, Windows XP/Vista/8/10
Web Page Website
Download Link Download
Author Jody Holmes (Skwire Empire)

Description
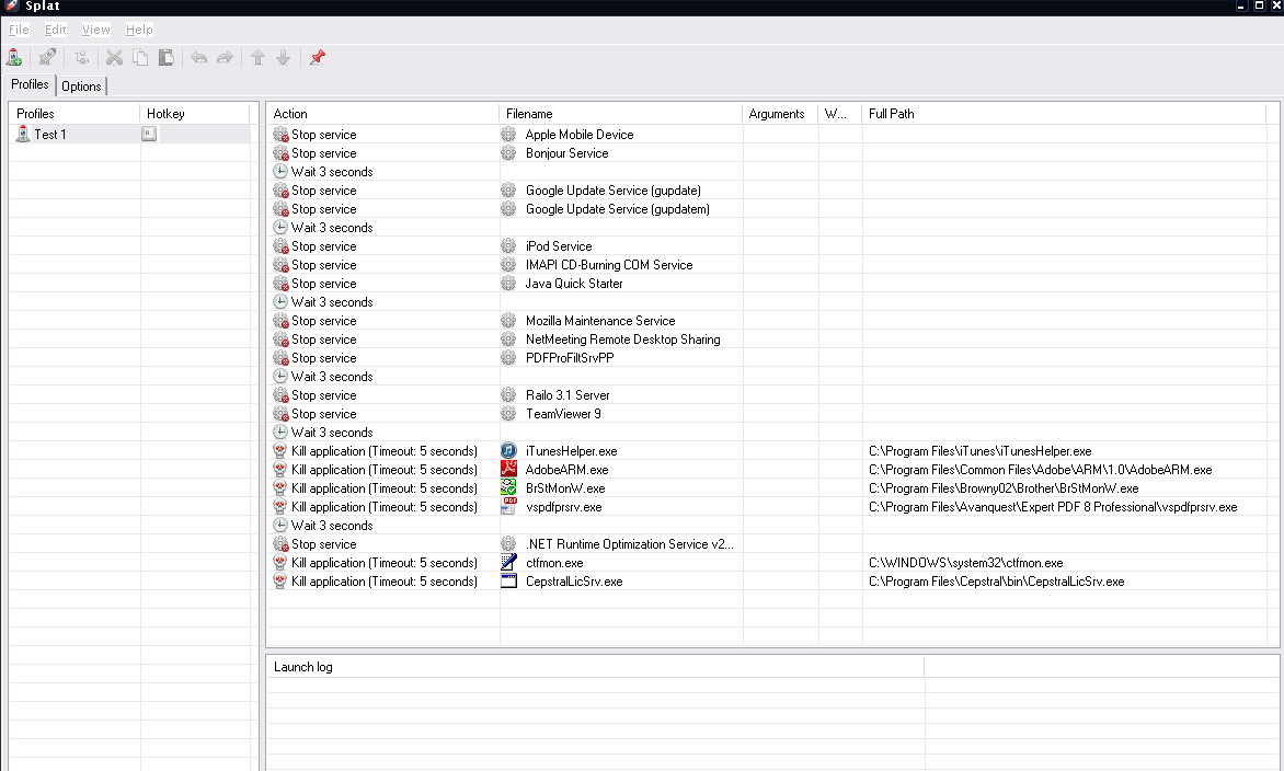
Splat (Simple Program Launching and Termination) is a program that allows you to build launch profiles that can include the following: 1) Launching applications, files, folders, URLs, etc., 2) The closing/killing of processes, and 3) Starting and stopping of services.  You control the order and you can also insert two types of delays in between actions: 1) Time-based delays (wait n number of seconds before going on) and 2) CPU-usage delays (wait until the CPU usage gets below a certain percentage).  Hotkey support is extensive; each launch profile can have its own hotkey or you can use one hotkey to launch multiple profiles.  Profiles can be launched via the main interface, hotkeys, or the tray icon.  Usage examples include:

  • Startup profile to control the timing and order of which apps you want to start after booting your computer.
  • Pre-gaming profile to close/kill/stop unwanted processes and services.
  • Post-gaming profile to open/start those same processes and services.
  • URL groups to launch sets of websites.
  • Development profile to start up your IDE, debugger, etc.

Screenshots

main.pngNANY 2015 Release - Splat (Simple Program Launching and Termination)

Installation
Download the zip file and extract its contents into a new folder.  Run Splat.exe to start the application.

Uninstallation
Uncheck the "Start with Windows" option if you enabled it and then delete the folder you unzipped it to.

ToDo
  • Commandline parameter support to run a profile without seeing the GUI.

Notes
  • If you plan to use the service starting/stopping functionality, you must run this program with administrator rights.
  • Dragging and dropping shortcut files (.LNK) onto the form automatically pulls in any configured arguments and working directories.
« Last Edit: January 13, 2015, 12:51 AM by skwire »

skwire

  • Global Moderator
  • Joined in 2005
  • *****
  • Posts: 5,296
    • View Profile
    • Donate to Member
Re: NANY 2015 Release - Splat (Simple Program Launching and Termination)
« Reply #1 on: December 31, 2014, 09:16 PM »
Happy New Year, all.  In regards to this program, I did not get to do as much testing as I would have liked so there are bound to be bugs a'plenty.  Apologies in advance.
« Last Edit: February 11, 2015, 08:24 PM by skwire »

mouser

  • First Author
  • Administrator
  • Joined in 2005
  • *****
  • Posts: 40,927
    • View Profile
    • Mouser's Software Zone on DonationCoder.com
    • Read more about this member.
    • Donate to Member
Re: NANY 2015 Release - Splat (Simple Program Launching and Termination)
« Reply #2 on: December 31, 2014, 09:24 PM »
Very impressive.

lanux128

  • Global Moderator
  • Joined in 2005
  • *****
  • Posts: 6,277
    • View Profile
    • Donate to Member
Re: NANY 2015 Release - Splat (Simple Program Launching and Termination)
« Reply #3 on: December 31, 2014, 09:28 PM »
thanks Skwire, this really is impressive! :Thmbsup:

skwire

  • Global Moderator
  • Joined in 2005
  • *****
  • Posts: 5,296
    • View Profile
    • Donate to Member
Re: NANY 2015 Release - Splat (Simple Program Launching and Termination)
« Reply #4 on: December 31, 2014, 09:29 PM »
Thanks, guys.  =]

cranioscopical

  • Friend of the Site
  • Supporting Member
  • Joined in 2006
  • **
  • Posts: 4,776
    • View Profile
    • Donate to Member
Re: NANY 2015 Release - Splat (Simple Program Launching and Termination)
« Reply #5 on: December 31, 2014, 10:41 PM »
Nice one!

TaoPhoenix

  • Supporting Member
  • Joined in 2011
  • **
  • Posts: 4,642
    • View Profile
    • Donate to Member
Re: NANY 2015 Release - Splat (Simple Program Launching and Termination)
« Reply #6 on: January 01, 2015, 12:50 AM »
I just did a medium test, and this is pretty neat.

Skwire points to a 'new' class of software I'll call "go-away-ware". It's completely legit, but often not relevant, and in my case, gets in the way. In particular, on my machine, some combination of this stuff prevents my machine from shutting down. While I threw a few other things in the script "just for fun",  the other half is stuff I tracked down months ago for being a pest during shutdown.

Splat1 Shutdown Enabler1.png

I tried it twice - it seems to work!

And I can easily see how if you do some other task, you'd want to load up some x programs, all in a row, then when you are done, close them all back away again.

Tip: When you make your profile, close Splat then maybe re-open it. It seems to "lock in" the profile. The first time I tried this, my profile disappeared from the active window (though it was saved in the data folder.)


Ath

  • Supporting Member
  • Joined in 2006
  • **
  • Posts: 3,646
    • View Profile
    • Donate to Member
Re: NANY 2015 Release - Splat (Simple Program Launching and Termination)
« Reply #7 on: January 01, 2015, 05:44 AM »
This is going to be one of those Skwire-hits again: darn useful, smart & 'why didn't I think of that'  :Thmbsup: :Thmbsup: :Thmbsup:

lujomu

  • Member
  • Joined in 2008
  • **
  • default avatar
  • Posts: 40
    • View Profile
    • Donate to Member
Re: NANY 2015 Release - Splat (Simple Program Launching and Termination)
« Reply #8 on: January 04, 2015, 08:13 AM »
Wow, really great app!

I really like how the app handles dropping of shortcuts (LNK files) on the action list. It creates a run action with target, argument and working directory all filled out for you. Just discovered that feature by accident ... you should maybe put that in the description - makes the creation of profiles so much easier!

I also have a minor suggestions if thats ok:
Would it be possible to obey environment variables? So that we could use something like '%UserProfile%\Documents\VeryImportantDocument.pdf' regardless of the current user name? Or so portable apps could be launched regardless of the current drive letter?

Thanks for the app and I am really looking forward to the command line support! :Thmbsup:

skwire

  • Global Moderator
  • Joined in 2005
  • *****
  • Posts: 5,296
    • View Profile
    • Donate to Member
Re: NANY 2015 Release - Splat (Simple Program Launching and Termination)
« Reply #9 on: January 04, 2015, 03:23 PM »
Wow, really great app!

Thanks.  I'm glad you find it useful.  =]

I really like how the app handles dropping of shortcuts (LNK files) on the action list. It creates a run action with target, argument and working directory all filled out for you. Just discovered that feature by accident ... you should maybe put that in the description - makes the creation of profiles so much easier!

I probably should add that as I intentionally coded it that way.

I also have a minor suggestions if thats ok:
Would it be possible to obey environment variables? So that we could use something like '%UserProfile%\Documents\VeryImportantDocument.pdf' regardless of the current user name? Or so portable apps could be launched regardless of the current drive letter?

I think this should be doable.  Let me do some testing and see what I can manage.

MilesAhead

  • Supporting Member
  • Joined in 2009
  • **
  • Posts: 7,736
    • View Profile
    • Donate to Member
Re: NANY 2015 Release - Splat (Simple Program Launching and Termination)
« Reply #10 on: January 04, 2015, 03:40 PM »
I love the acronym.  How can I not try a utility named Splat:)

cranioscopical

  • Friend of the Site
  • Supporting Member
  • Joined in 2006
  • **
  • Posts: 4,776
    • View Profile
    • Donate to Member
Re: NANY 2015 Release - Splat (Simple Program Launching and Termination)
« Reply #11 on: January 04, 2015, 05:57 PM »
How can I not try a utility named Splat?
Yeah, don't hang around here if you don't—it's either SPLAT or split!
 

TaoPhoenix

  • Supporting Member
  • Joined in 2011
  • **
  • Posts: 4,642
    • View Profile
    • Donate to Member
Re: NANY 2015 Release - Splat (Simple Program Launching and Termination)
« Reply #12 on: January 04, 2015, 08:09 PM »
This is going to be one of those Skwire-hits again: darn useful, smart & 'why didn't I think of that'  :Thmbsup: :Thmbsup: :Thmbsup:

That's how empires are made! : )

mouser

  • First Author
  • Administrator
  • Joined in 2005
  • *****
  • Posts: 40,927
    • View Profile
    • Mouser's Software Zone on DonationCoder.com
    • Read more about this member.
    • Donate to Member
Re: NANY 2015 Release - Splat (Simple Program Launching and Termination)
« Reply #13 on: January 04, 2015, 08:33 PM »
Written up on ghacks today, I think Martin likes it: http://www.ghacks.ne...-in-bulk-on-windows/

TaoPhoenix

  • Supporting Member
  • Joined in 2011
  • **
  • Posts: 4,642
    • View Profile
    • Donate to Member
Re: NANY 2015 Release - Splat (Simple Program Launching and Termination)
« Reply #14 on: January 04, 2015, 08:45 PM »
Written up on ghacks today, I think Martin likes it: http://www.ghacks.ne...-in-bulk-on-windows/

I think so too, in his overview of Nany, it was the only screen shot of the Windows category.


MilesAhead

  • Supporting Member
  • Joined in 2009
  • **
  • Posts: 7,736
    • View Profile
    • Donate to Member
Re: NANY 2015 Release - Splat (Simple Program Launching and Termination)
« Reply #15 on: January 05, 2015, 05:33 AM »
How can I not try a utility named Splat?
Yeah, don't hang around here if you don't—it's either SPLAT or split!
 

-cranioscopical (January 04, 2015, 05:57 PM)

My grammar is rusty.  Is it Slpit, Splat, Splut?  :)

tomos

  • Charter Member
  • Joined in 2006
  • ***
  • Posts: 11,969
    • View Profile
    • Donate to Member
Re: NANY 2015 Release - Splat (Simple Program Launching and Termination)
« Reply #16 on: January 05, 2015, 05:39 AM »
How can I not try a utility named Splat?
Yeah, don't hang around here if you don't—it's either SPLAT or split!
-cranioscopical (January 04, 2015, 05:57 PM)

My grammar is rusty.  Is it Slpit, Splat, Splut?  :)

that'd be the present, past, and past participle tenses
Tom

cranioscopical

  • Friend of the Site
  • Supporting Member
  • Joined in 2006
  • **
  • Posts: 4,776
    • View Profile
    • Donate to Member
Re: NANY 2015 Release - Splat (Simple Program Launching and Termination)
« Reply #17 on: January 05, 2015, 09:06 AM »
Is it Slpit, Splat, Splut?
You just had to slpit in there, didn't you!

MilesAhead

  • Supporting Member
  • Joined in 2009
  • **
  • Posts: 7,736
    • View Profile
    • Donate to Member
Re: NANY 2015 Release - Splat (Simple Program Launching and Termination)
« Reply #18 on: January 05, 2015, 09:44 AM »
Is it Slpit, Splat, Splut?
You just had to slpit in there, didn't you!
-cranioscopical (January 05, 2015, 09:06 AM)

Heh.  Didn't even see that one.  I slpitted up there.  :)  Reverse typed chars I do enough to have to hotkey to sawp 'em back.  ;)

MilesAhead

  • Supporting Member
  • Joined in 2009
  • **
  • Posts: 7,736
    • View Profile
    • Donate to Member
Re: NANY 2015 Release - Splat (Simple Program Launching and Termination)
« Reply #19 on: January 05, 2015, 09:46 AM »
How can I not try a utility named Splat?
Yeah, don't hang around here if you don't—it's either SPLAT or split!
-cranioscopical (January 04, 2015, 05:57 PM)

My grammar is rusty.  Is it Slpit, Splat, Splut?  :)

that'd be the present, past, and past participle tenses

I love physics.  I'd enjoy working with one of those participle accelerators.  :)

TaoPhoenix

  • Supporting Member
  • Joined in 2011
  • **
  • Posts: 4,642
    • View Profile
    • Donate to Member
Re: NANY 2015 Release - Splat (Simple Program Launching and Termination)
« Reply #20 on: January 05, 2015, 11:43 AM »
I love physics.  I'd enjoy working with one of those participle accelerators.  :)

Oh! I know this one!
http://en.wikipedia....o_the_Future_Part_II


MilesAhead

  • Supporting Member
  • Joined in 2009
  • **
  • Posts: 7,736
    • View Profile
    • Donate to Member
Re: NANY 2015 Release - Splat (Simple Program Launching and Termination)
« Reply #21 on: January 05, 2015, 12:21 PM »
I love physics.  I'd enjoy working with one of those participle accelerators.  :)

Oh! I know this one!
http://en.wikipedia....o_the_Future_Part_II



Of course you do have to be careful about exposure to Comic Rays.  :)

skwire

  • Global Moderator
  • Joined in 2005
  • *****
  • Posts: 5,296
    • View Profile
    • Donate to Member
Re: NANY 2015 Release - Splat (Simple Program Launching and Termination)
« Reply #22 on: January 05, 2015, 06:49 PM »
Website | Download
v1.0.2 - 2015-01-05
    + Added an option to both Run actions that makes the Splat wait for the
      launched process' ID to close before running the next item.  If you're
      familiar with AutoHotkey, this is the RunWait command.

Shades

  • Member
  • Joined in 2006
  • **
  • Posts: 2,951
    • View Profile
    • Donate to Member
Re: NANY 2015 Release - Splat (Simple Program Launching and Termination)
« Reply #23 on: January 05, 2015, 07:15 PM »
Also featured on AddictiveTips:Thmbsup:

mouser

  • First Author
  • Administrator
  • Joined in 2005
  • *****
  • Posts: 40,927
    • View Profile
    • Mouser's Software Zone on DonationCoder.com
    • Read more about this member.
    • Donate to Member
Re: NANY 2015 Release - Splat (Simple Program Launching and Termination)
« Reply #24 on: January 05, 2015, 10:14 PM »
Nice!

And remember, if you appreciate all of the programs that skwire codes and shares with us (see his web page here), send him some donationcredits or send him a donation directly from his web page here.